Namespace: |
|
Type: |
|
Content: |
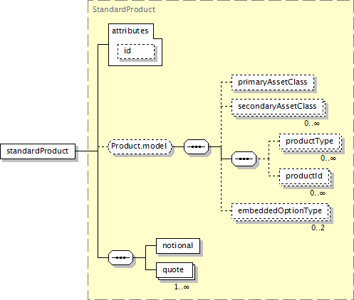
complex, 1 attribute, 7 elements |
Subst.Gr: |
substitutes for product |
Defined: |
globally in fpml-standard-5-13.xsd; see XML source |
Used: |
never |

XML Representation Summary |
||||
<standardProduct |
||||
|
||||
> |
||||
|
||||
</standardProduct> |
||||
|
notional (in standardProduct),
primaryAssetClass (defined in Product.model group),
|
productType (defined in Product.model group),
quote (in standardProduct),
|
|
trade (defined in TradingEventsBase.model group),
|
trade (in affectedTransactions),
trade (in dataDocument),
trade (in publicDisclosure),
trade (in withdrawal)
|
|
<xsd:element fpml-annotation:deprecated="true" fpml-annotation:deprecatedReason="The standardProduct has not been used in practice and is being deprecated to minimize the confusion with other available products." name="standardProduct" substitutionGroup="product" type="StandardProduct"/>
|
XML schema documentation generated with FlexDoc/XML 1.12.2 using FlexDoc/XML XSDDoc 2.9.1 template set. All XSD diagrams generated by FlexDoc/XML DiagramKit. |